Flutter allows you to build apps for mobile, web, desktop, and embedded devices — all from a single codebase.
Single codebase
Maintain one codebase and deploy to multiple platforms, speeding up and simplifying workflows.
Performant by design
Flutter gives you the power of hardware-accelerated graphics for performant apps on any platform.
Customize every pixel
The Flutter rendering engine lets you control every pixel, and its widget library automatically adapts to any screen.
Mobile
iOS and Android apps
Build features once and deploy to both iOS and Android. Cupertino and Material designs are built into the Flutter framework, so your apps feel at home on both platforms.
Flutter on mobile
Web
Web apps
Reach users everywhere by deploying Flutter apps on the web. Build fast prototypes and deploy your mobile app to the web from the same codebase.
Flutter on the web
Desktop
Windows, macOS, and Linux apps
Transform your apps into desktop experiences with a single codebase and familiar tooling. Target Windows, macOS, and Linux without rewriting.
Flutter on desktop
Embedded
Flutter apps — anywhere
Create custom solutions with the power and flexibility of Flutter. Deploy anywhere, including smart devices, cars, and more.
Flutter on embedded devices
Open source ecosystem
Join a vast open source ecosystem
Pub.dev
Pub.dev is the official package manager for Flutter and Dart packages. Browse thousands of open source packages and plugins and get insights into package quality and popularity.
Flutter repo
Dive into the Flutter source code and get up to speed with well-documented, declarative code. There's never any mystery with open source — the source for Flutter is right there in front of you. View the latest updates, ask questions, open issues, and vote on proposals.
View GitHub repository
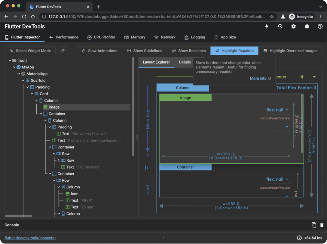
DevTools
Build confidently
Build confidently with a full suite of performance and debugging tools, including widget and layout inspectors, network and memory profilers, and more.
Explore the DevTools
Documentation
Extensive Flutter docs
Find documentation for everything Flutter - from interactive examples and tutorials, to building and deploying your first Flutter app.

AI
Build GenAI experiences
Build your own generative AI-based features into Dart and Flutter apps with leading AI models and APIs.
Learn more
Fei SongWhen using Flutter, 90% of the code became multi-platform and only needed to be updated once.
Senior Software Engineer, Tencent